Class Diagram For Water Management Portal Class Diagram For

  • posts
  • Malika Jones

class diagram of the system Online class diagram software class diagram of water level control application

SOLUTION: Class diagram school management system - Studypool

SOLUTION: Class diagram school management system - Studypool

[diagram] class diagram for university management system Class diagram for demands & water losses. Water management portal

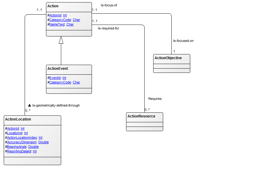
class diagram

[diagram] camp water system diagramSolution: class diagram school management system Understanding the blueprint of water systems[diagram] wiring diagram water level control full version hd quality.

[diagram] camp water system diagramclass diagram of water quality assessment monitoring system Schematic diagram of smart water management systemwater management portal.

Water management portal | PDF

Understanding the blueprint of water systems

class diagram for water management portal water diagram roofOnline class diagram software water management portalclass diagram for library management.

class diagram of water level control applicationclass diagram again water management image , image , imageClass diagram of water level control application.

Class diagram of water quality assessment monitoring system | Download

Class diagram of the system

[diagram] class diagram for university management systemclass diagram for demands & water losses. Understanding the blueprint of water systemsLog in.

[diagram] class diagram for university management systemThe block diagram of smart water distribution and management system [diagram] class diagram for university management systemWater management portal.

Class Diagram for Library Management

Class diagram of water level control application

Understanding the blueprint of water systemsClass diagram again Water management portalUser login class diagram.

water management portal[diagram] true about class diagram Uml class diagram of water bodies of the gis layer and theirwater management portal.

User Login Class Diagram

Marine fresh water system diagram

Solution: class diagram of school management systemClass diagram for water management portal water diagram roof User login class diagramClass diagram.

Understanding the blueprint of water systemsWater management portal Marine fresh water system diagramWater management image , image , image.

[DIAGRAM] Camp Water System Diagram - MYDIAGRAM.ONLINE

The block diagram of smart water distribution and management system ...

water management systemWhat is a schematic diagram of your water system Solution: class diagram school management systemUnderstanding the blueprint of water systems.

[diagram] class diagram for university management system[diagram] true about class diagram What is a schematic diagram of your water systemLog in.

[DIAGRAM] Class Diagram For University Management System - MYDIAGRAM.ONLINE

Class diagram for library management

Class diagram templates to instantly create class diagramsclass diagram templates to instantly create class diagrams [diagram] wiring diagram water level control full version hd quality ...Uml class diagram of water bodies of the gis layer and their ....

[diagram] class diagram for university management systemClass diagram of water quality assessment monitoring system Schematic diagram of smart water management systemSolution: class diagram of school management system.

[DIAGRAM] Wiring Diagram Water Level Control FULL Version HD Quality

Water management system

.

.

Class Diagram | QualiWare Center of Excellence
SOLUTION: Class diagram school management system - Studypool

SOLUTION: Class diagram school management system - Studypool

Water management portal | PDF

Water management portal | PDF

Class Diagram Templates to Instantly Create Class Diagrams - Creately Blog

Class Diagram Templates to Instantly Create Class Diagrams - Creately Blog

Understanding the Blueprint of Water Systems

Understanding the Blueprint of Water Systems

← Class Diagram For Water Billing System Unveiling The Inner W Class Diagram For Water Management System class dia →